17 января 2018
Кравченко Виктор

Как убрать, всплывающее при запуске, окно «Информация» в 1С 8.2/8.3

1C 8.2
01

Чтобы убрать надоедливо запускающееся при старте окно «Информация»:

02
03

Необходимо в процедуре ПроверитьЗапускСтартовогоПомощникаИПанелиФункций() в модуле обычного приложения:

04 На заметку:
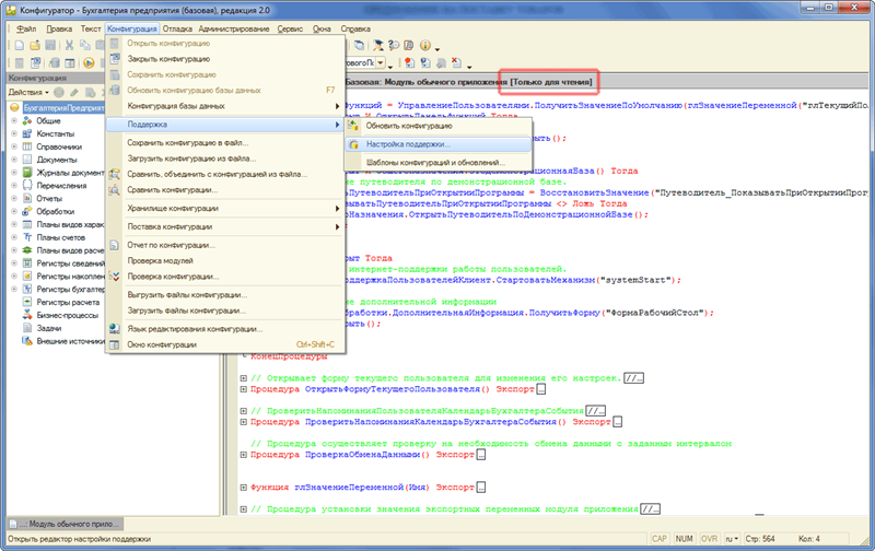
Если модуль обычного приложения открывается в режиме "Только для чтения", то необходимо осуществить изменение режима поддержки конфигурации:
05
06

закомментировать блок:

07 1C 8.2
1
2
3
4
5
6
7
8
Если НЕ СПОткрыт Тогда // Запуск интернет-поддержки работы пользователей. ИнтернетПоддержкаПользователейКлиент.СтартоватьМеханизм("systemStart"); // Открытие дополнительной информации Форма = Обработки.ДополнительнаяИнформация.ПолучитьФорму("ФормаРабочийСтол"); Форма.Открыть(); КонецЕсли;
08
10

Похожие запросы:

  • Как отключить окно с сообщением о версии 3.0 при каждом запуске 1C 8.2
  • Переход на редакцию 3.0 (отключение при запуске)
  • 1с 8.2 отключение перехода на редакцию 3.0
comments powered by HyperComments

Яндекс.Метрика